В современном мире проектирования и строительства программное обеспечение играет ключевую роль в оптимизации процессов и повышении качества работы. Одним из ярких представителей таких решений является программа nanoCAD BIM Электро, которая предназначена для проектирования электрических систем и сетей до 1000 В (в том числе и электроосвещение).
В этой статье мы рассмотрим основные преимущества данной программы, акцентируя внимание на её стабильности и высокой производительности.
1. Что такое nanoCAD BIM Электро?

nanoCAD BIM Электро—это специализированное программное обеспечение, которое позволяет инженерам и проектировщикам создавать, редактировать и управлять проектами в среде формата (.dwg), используя в части силового электрооборудования (ЭМ) и внутреннего электроосвещения (ЭО) промышленных и гражданских объектов строительства. Программа поддерживает работу с трехмерными моделями, что значительно упрощает процесс проектирования и позволяет визуализировать конечный результат ещё на этапе разработки.

2. Стабильность работы.

Одним из ключевых факторов, определяющих успешность использования любого программного обеспечения, является его стабильность. Правда, разработчики потрудились на славу и теперь nanoCAD BIM Электро 24.1 вышел в релиз с учетом современных требований к надежности и устойчивости. Пользователи отмечают, что программа демонстрирует минимальное количество сбоев и ошибок, что особенно важно при работе с большими проектами, где каждая деталь имеет значение.

Стабильность работы nanoCAD BIM Электро обеспечивается благодаря продуманной архитектуре программы, которая позволяет эффективно обрабатывать большие объемы данных. Это значит, что даже при работе с сложными проектами, пользователи могут быть уверены в том, что программа не подведет их в самый ответственный момент.
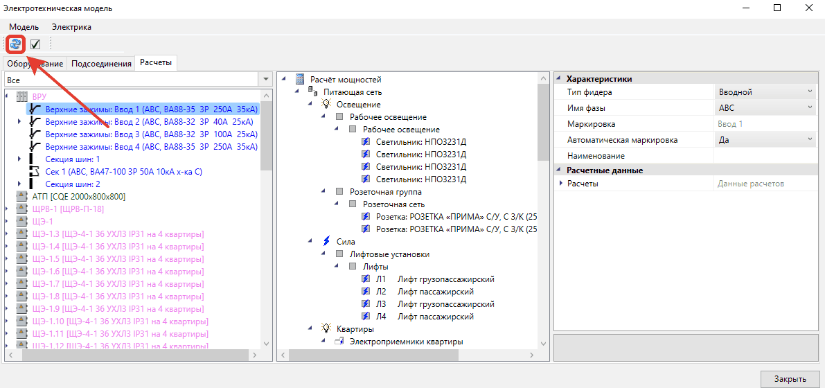
Повысили скорость работы с базами данных, теперь открытие окон занимает миллисекунды, а строка с фильтром упрощает поиск и выбор необходимого оборудования.
Обновили работу диалогового окна «ЭТМ», где корректно стала работать команда «обновить».

Добавили новую команду «просмотр объектов» - теперь есть возможность подсветить (показать) элементы на плане и проверить их точность подключения к выбранным группам электрического щита/шкафа.


3.Высокая производительность.
Еще одним важным аспектом является высокая производительность nanoCAD BIM Электро. Программа оптимизирована для работы на различных конфигурациях компьютеров, что делает её доступной для широкого круга пользователей. Она способна быстро обрабатывать изменения в проекте, автоматически обновляя все связанные элементы. Это существенно экономит время проектировщиков и повышает общую эффективность работы.

Кроме того, nanoCAD BIM Электро предлагает пользователям мощные инструменты для автоматизации рутинных задач, что также способствует увеличению производительности. Интуитивно понятный интерфейс и удобные функции управления проектами позволяют специалистам сосредоточиться на творческих аспектах своей работы, не отвлекаясь на технические детали.
Вот, например, упростить и настроить изменения в проекте позволит команда «Настройки», где каждый пользователь, единожды настроив программу, получит удобство от выбранных параметров настроек для решений задач различной сложности.

Заключение.
Неужели…версия 24.1 – величие надежности и стабильности во всей линейки nanoCAD BIM Электро (предыдущая лидирующая позиция была у версии 23.1).
Сейчас nanoCAD BIM Электро — это надежное и высокопроизводительное решение для проектирования электрических систем. Стабильность работы и высокая производительность делают эту программу идеальным выбором для профессионалов в области электротехники как промышленного, так и гражданского строительства. Используя nanoCAD BIM Электро, проектировщики могут не только повысить качество своей работы, но и значительно сократить время на выполнение проектов, что в условиях современного рынка является важным конкурентным преимуществом.

Ваша заявка успешно отправлена!
Мы свяжемся с Вами в ближайшее время и ответим на все интересующие Вас вопросы
Перейти на главную